Action Populaire

Designer pour une campagne présidentielle : le réseau social engagé

Action Populaire : bannière

Action Populaire est le réseau social d'action de La France insoumise et de la NUPES à partir de la campagne présidentielle de 2022. Conçu 100% en interne avec des outils libres, c'est un outil militant pour mobiliser dans la rue.

J'ai rejoint La France insoumise en 2020 pour concevoir et designer l'ensemble de l'écosystème numérique de la campagne : le réseau social Action Populaire, les sites Nous Sommes Pour et Eau.Vote, ainsi que l'app mobile.

Cette page présente mon travail de conception du réseau social Action Populaire, utilisé par des centaines de milliers de militants durant la campagne présidentielle.

Mon parcours : du Wiki Trans à Action Populaire 🌈

Je ne suis pas une militante à la base. Après 4 ans d'école de design et 3 ans chez Season (startup de livraison à domicile), j'ai créé le Wiki Trans : un site conçu pour les personnes trans et leurs proches, qui compile des ressources sur la transition (administratif, médical, coming out...).

C'est avec ce projet personnel que Maud Royer, co-animatrice des outils numériques de La France insoumise, m'a remarquée. Elle a vu que j'étais capable de rendre du contenu complexe accessible grâce au design, au SEO et à une mise en forme pensée pour tous.

Je me suis dit : "Je vais travailler dans une licorne". Et finalement, j'ai rejoint une campagne présidentielle. Le design politique, c'était possible, je ne le savais simplement pas avant.

Contexte : 2017 vs 2022 📈

En 2017, la plateforme de La France insoumise fonctionnait déjà, sans designer. Les développeurs avaient créé "la plateforme" : un agenda d'événements avec comptes rendus publics, connecté au site du mouvement. C'était fonctionnel, mais austère, pas responsive, fait avec des composants Django standards.

Les militants fonctionnaient sans moi. Ils étaient autonomes, organisés en petites cellules locales (quartiers, petites villes), avec peu de moyens mais beaucoup d'énergie. Mon arrivée était un "bonus" : on ne pouvait qu'aller au-delà de ce qui existait.

Quand je suis arrivée en septembre 2020, la mission était claire : transformer cette plateforme fonctionnelle en une véritable application avec une identité, un branding, une cohérence graphique. Créer "Action Populaire" : un nom, une charte, un réseau social.

Objectifs 🎯

Action Populaire est né d'un constat : les réseaux sociaux traditionnels (Facebook, Twitter) ne permettent pas de mobiliser efficacement sur le terrain. Il manquait un outil pour coordonner l'action militante locale.

Mon rôle était de développer une plateforme permettant aux "Insoumis" d'organiser leurs propres actions locales : tractage, porte-à-porte, discussions sur le programme, collage d'affiches, manifestations...

Les objectifs du projet étaient multiples :

1. Mobiliser sur le terrain : permettre aux militants de s'organiser localement, de créer et rejoindre des événements, de coordonner des actions.

2. Créer du lien social : favoriser les rencontres entre militants d'un même quartier, créer une communauté engagée et solidaire.

3. Souveraineté numérique : utiliser des outils libres et hébergés en France pour garantir l'indépendance vis-à-vis des GAFAM.

4. Accessibilité : concevoir une plateforme utilisable par tous, des plus jeunes aux plus âgés, tech-savvy ou non.

Un réseau social militant 🚩

Le cœur d'Action Populaire, ce sont les groupes d'action. Des militants se regroupent par quartier, par ville ou par thématique pour organiser des actions locales : tractage, collage d'affiches, manifestations, débats publics...

La France insoumise n'est pas structurée comme d'autres partis. Il n'y a pas de "FI Auvergne" ou "FI PACA", c'est un mouvement ouvert et sans bord, composé de petites cellules hyper autonomes à l'échelle de régions, de quartiers, de petites villes.

Le défi était de concevoir une expérience qui facilite la coordination tout en restant simple d'utilisation. Beaucoup de nos utilisateurs n'étaient pas familiers avec les réseaux sociaux ou les outils numériques complexes.

Nous avons conçu un parcours en trois étapes :

  • Découverte des groupes et événements près de chez soi
  • Inscription et création de profil militant
  • Participation aux actions et organisation d'événements

Des choix éthiques et politiques

Chaque décision de design était aussi un acte politique. Par exemple :

  • Aucun algorithme de recommandation : le fil d'événements est purement chronologique (basé sur la proximité géographique), pour éviter de favoriser certains groupes ou actions par rapport à d'autres. L'horizontalité du mouvement devait se refléter dans l'outil.
  • Le bouton "Créer un événement" mis en avant : pour montrer que tout le monde peut créer des événements, pas seulement les "consommer".
  • Opt-in pour les newsletters : contrairement à certaines startups, la case n'est pas cochée par défaut, respect strict de la loi et des utilisateurs.
  • Pas de messagerie interne : on n'allait pas recréer WhatsApp. Les militants s'organisaient déjà avec leurs outils (WhatsApp, Telegram, email). Certains ne savaient utiliser que leur email. On n'allait pas leur imposer un nouvel outil de communication.

La carte des groupes : un diamant plein de poussière 💎

En 2017, il existait une "carte des groupes d'action", une simple carte OpenStreetMap listant tous les groupes. Un outil modeste mais puissant.

J'ai découvert quelque chose d'incroyable : la moitié des militants adoraient cette carte (c'était leur "graal absolu"), et l'autre moitié ne la connaissait même pas. C'était un petit diamant perdu dans un placard.

Solution simple et efficace : je l'ai mise en valeur partout, en grand sur la page d'accueil d'Action Populaire, sur melenchon2022.fr, sur le site de La France insoumise. Plus de formulaire de connexion en page d'accueil : place à la carte avec tous ses groupes d'action.

Action Populaire - Carte des groupes d'action en France

Le résultat : "Wow, il y a beaucoup de monde ! Il y a un groupe juste à la rue d'en face !" Ce moment où les gens réalisent qu'il y a vraiment de l'action, que ce n'est pas une coquille vide, c'est ça que je recherchais.

Effort minime (mise en valeur d'un outil existant) = impact maximal. On n'a pas fait Google Maps, on a juste mis OpenStreetMap au bon endroit.

Design system et composants 🎨

Pour assurer la cohérence visuelle sur l'ensemble de la plateforme (site web, app mobile, back-office), j'ai conçu un design system complet avec :

  • Une charte graphique alignée sur l'identité de la campagne
  • Des composants réutilisables (boutons, cartes, formulaires...)
  • Un système de grille responsive
  • Des micro-animations pour guider l'utilisateur

Le choix d'utiliser des outils libres (Django, React Native, PostgreSQL) nous a permis de garder la maîtrise complète du code et des données utilisateurs.

Conception modulaire et réactivité

J'avais deux cerveaux connectés en permanence sur chaque tâche :

  • Court terme : "le meeting est la semaine prochaine, il faut que ce soit prêt". Des pages événementielles qui seront ensuite archivées.
  • Long terme : le programme qui doit tenir 5 ans, le réseau social toujours actif aujourd'hui.

Mon objectif : concevoir du modulaire. Par exemple, j'ai créé des templates de pages de meeting dans WordPress avec des champs personnalisés, à la fin, créer une page de meeting prenait 3 secondes.

Action Populaire - Page d'événement avec boutons de partage et appel au don

Automatisations et raccourcis 💡

On n'était que 6 personnes maximum (3 au début, 5-7 à la fin). Impossible de réinventer la roue. J'ai cherché des "petits gemmes" déjà présents dans l'écosystème à valoriser.

Exemple 1 : Visioconférence intégrée

L'équipe avait déjà installé une instance Jitsi (solution de visioconférence libre) qui n'était pas utilisée. Solution : ajouter une simple case à cocher lors de la création d'événement, "cet événement sera en visioconférence".

Action Populaire - Bouton Rejoindre en ligne pour événements en visioconférence

Résultat : durant le confinement, les militants ont pu organiser des événements en ligne avec un bouton "Rejoindre en ligne". Un réseau social avec visioconférence intégrée, sans développer un Zoom ou un Google Meet.

Exemple 2 : Bouton contact plutôt que messagerie

On avait besoin que les gens puissent contacter facilement les animateurs de groupes ("il y a juste à passer un coup de fil, c'est facile, venez !"). Plutôt que de créer une messagerie complète, on a ajouté un simple bouton contact. Efficace et rapide à implémenter.

Leçon : toujours chercher les solutions les plus simples qui répondent au besoin réel, plutôt que de copier les fonctionnalités de Twitter ou Facebook.

Approche centrée utilisateur 🔄

J'ai apporté des pratiques de design produit au sein d'une équipe habituée à consulter les citoyens sur le programme politique, mais moins sur les outils numériques.

Le bouton "Donnez-nous votre avis" 📣

La première chose que j'ai faite en arrivant : ajouter un bouton feedback permanent. Quelque chose qui n'existait pas avant. Ce porte-voix, présent du premier jour jusqu'à aujourd'hui, ne bouge pas.

Action Populaire - Bouton feedback avec porte-voix

Tous les jours, je recevais des dizaines de commentaires. Pas tous pertinents, certes, certains utilisaient ce bouton simplement parce qu'ils cherchaient à contacter le siège et ne savaient pas comment. Mais ça m'a révélé un problème de communication qu'on a ensuite amélioré.

Je gérais un tableau de feedback quotidien : bugs bloquants (en rouge : "j'ai fait une fausse manip pour la procuration, je suis bloqué"), suggestions récurrentes, demandes d'amélioration... Je reclassais les priorités chaque jour et relayais les problèmes aux services responsables.

Méthodes complémentaires :

  • Tests utilisateurs : appels téléphoniques d'une heure avec des militants pour comprendre leur usage réel de l'application, comment ils militent sur le terrain
  • Présence terrain : participation aux conventions, réunions, rendez-vous avec les groupes d'action partout en France
  • Veille sociale : recherche d'URLs du site sur Twitter pour détecter les problèmes signalés ("je ne comprends rien à cette page", "il y a une 404")
  • Test & learn : envoi des newsletters à un panel test avant diffusion massive

J'étais un relais entre les usagers et l'équipe. Les développeurs avaient une bonne connaissance de l'UX et de la politique, mais ils n'avaient jamais eu ce feedback direct. Je les ai fait descendre de leur "tour d'ivoire" pour créer un vrai dialogue avec la base.

Architecture technique et contraintes 💻

Le projet a été développé avec des contraintes budgétaires importantes. Nous étions une équipe de 3 personnes au départ (2 co-animateurs + moi), passée à 6-7 sur les derniers mois de la campagne.

Face à ces contraintes, nous avons fait le choix stratégique d'une webapp responsive embeddée dans un wrapper pour les applications mobiles. Cette approche nous a permis d'être disponibles sur tous les supports à moindre coût, tout en maintenant une base de code unique et cohérente.

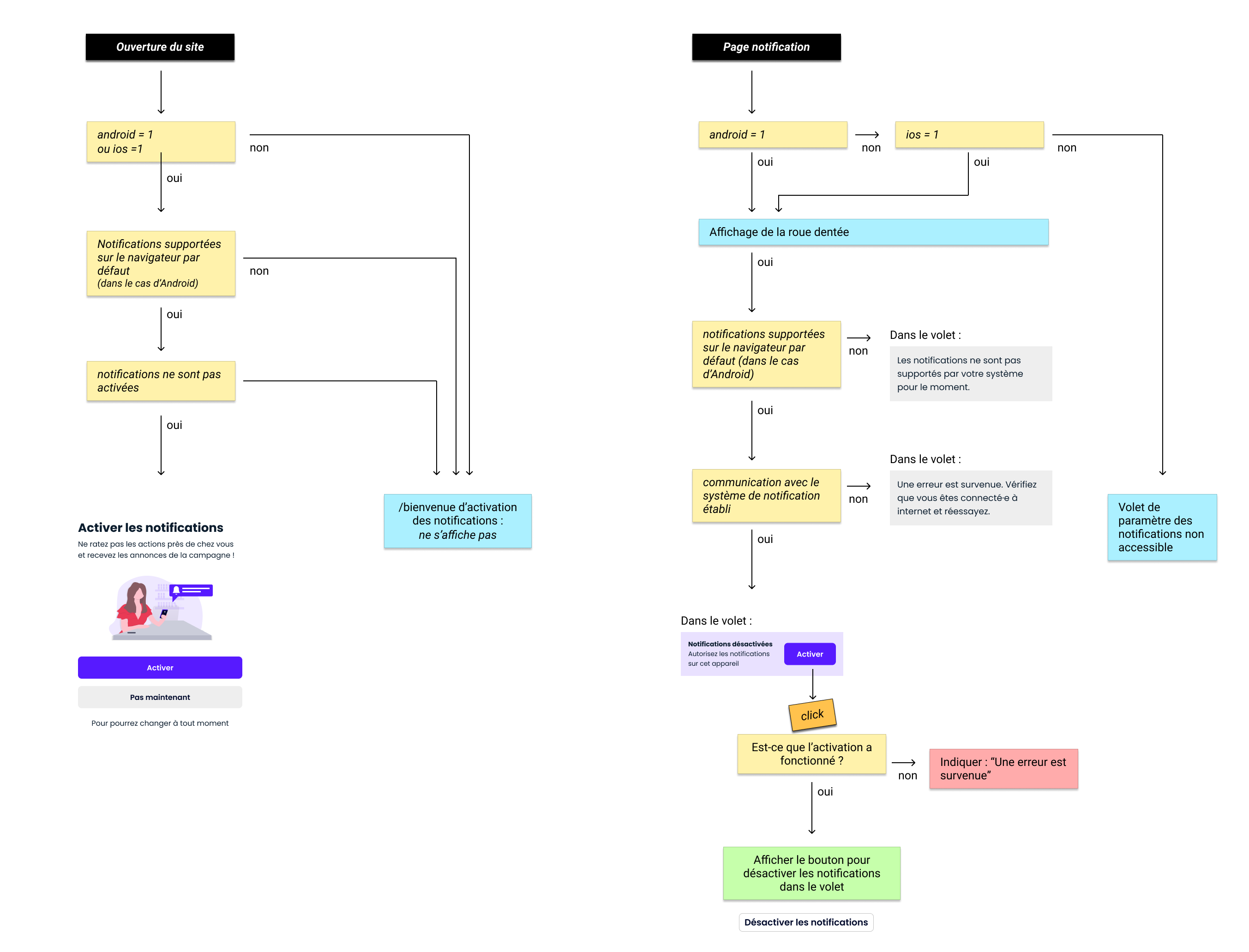
L'un des défis majeurs était de concevoir un système de notifications performant qui fonctionne de manière fluide sur web et mobile, malgré les limitations techniques d'une webapp :

Action Populaire - Flow de notifications

Une équipe réduite avec une confiance absolue

Ce qui m'a marquée : je n'ai jamais vu autant de confiance dans une équipe. Pas d'horaires fixes, je pouvais arriver à midi si j'avais un rendez-vous le matin, personne ne disait rien car ils savaient que je resterais tard le soir.

Cette confiance a permis une grande liberté de manœuvre. On n'avait pas le temps de tout valider en comité, chacun prenait ses décisions en maintenant le dialogue avec la direction de la campagne et les soutiens militants.

Progressivement, l'intensité a augmenté. Au début (septembre 2020), horaires de bureau classiques. Les trois derniers mois : campagne totale. Je me levais en pensant à la campagne, je me couchais en pensant à la campagne, l'ordinateur dans le lit. J'ai mis plusieurs mois après à récupérer l'énergie dépensée.

Contenu politique et SEO 🔍

Un apprentissage clé : les gens arrivent par Google. Ils cherchent "Mélenchon programme retraite", il faut qu'ils tombent sur notre page, au-dessus de lemonde.fr, et qu'ils comprennent immédiatement ce qu'ils voient.

Mon rôle inattendu : écrire du programme politique. Les équipes programme produisaient des centaines de pages de contenu détaillé. Mais les gens ne lisent pas 100 pages. J'ai créé des versions courtes, accessibles, optimisées SEO.

À trois semaines du premier tour, les équipes programme n'avaient plus le temps. Je rédigeais les versions courtes, je les envoyais à relire, et je les mettais en ligne. Je me suis mise à la place de quelqu'un qui doit créer du contenu politisé avec des mesures concrètes qui parlent au plus grand nombre.

Parler le langage des gens

Il y a le langage politique (celui de l'espace programme), et il y a le langage des gens. J'utilisais Google Trends pour identifier les mots-clés recherchés et reformuler le contenu.

Si on veut que les gens se sentent concernés, qu'ils ne perçoivent pas une marche trop grande à franchir, il faut parler leur langage. C'est mon rôle et celui du pôle communication : récupérer ce langage et l'utiliser.

Exemple : la page d'accueil du programme était au départ un simple formulaire. À la fin : deux méga-menus pour accéder à toutes les catégories, un bouton "Découvrir" pour avoir les mesures clés en deux clics, une architecture de navigation complète.

Priorisation permanente

Le site évoluait constamment : "On fait une émission sur TF1 demain, il faut l'afficher en grand", "Il y a les caravanes de l'Union Populaire à rajouter dans deux jours", "Il faut mettre en avant le chiffrage du programme"...

Exercice permanent de repriorisation. J'avais classé le contenu : programme, moyens d'agir, vie de la campagne. Mais l'ordre changeait selon l'actualité, parfois les meetings en avant, parfois les mesures du programme.

Rendre le complexe accessible 🎯

Un des enjeux clés du projet était de rendre des systèmes complexes accessibles à tous les utilisateurs, quel que soit leur niveau de familiarité avec le numérique.

Par exemple, nous avons conçu un système permettant de pointer des dons vers des groupes d'action spécifiques. Cette fonctionnalité permet aux militants de financer directement du matériel d'action (tracts, drapeaux, etc.) pour leur groupe local.

Le défi était de simplifier un processus financier complexe tout en garantissant la transparence et la conformité légale :

Action Populaire - Système de dons aux groupes

Le pouvoir politique du design 🎨⚡

Chaque décision de design est un acte politique. Quand je classe les boutons d'action en haut de la page (don, coup de fil, événement...), je fais un choix politique. Je ne peux pas simplement décider seule, il faut du consensus.

Exemples de choix politiques déguisés en design :

  • Ordre des boutons d'action : mettre le don avant ou après les autres actions ? Cela reflète les priorités du mouvement.
  • Vocabulaire : "militant" vs "soutien", c'était des décisions politiques. Quand on me disait "remplace ce mot", je n'avais pas la légitimité de refuser, comme une équipe marketing qui imposerait "voiture" plutôt que "bagnole".
  • Fonctionnalités : ajouter un lien Facebook aux événements ? C'est une question éthique, accepter d'être présent sur Facebook. La réponse : les gens sont sur Facebook, donc on y va. Mais c'était débattu.
  • Règles du mouvement : si j'autorise de contacter des groupes sans dévoiler son identité, ça devient une règle de facto du mouvement. Action Populaire n'a pas d'attache physique, c'est LE CRM de La France insoumise et de la NUPES. On représente le mouvement.

Designer : un rôle de consensus

Je devais faire consensus entre :

  • La direction de la campagne : les décisionnaires avec leurs demandes stratégiques. Il faut dialoguer, expliquer pourquoi certaines demandes ne sont pas forcément optimales pour le taux de conversion.
  • Les soutiens et militants : la base avec leurs retours quotidiens, leurs besoins terrain concrets.
  • Mon expérience : mon avis de designer, mes compétences, ma "boîte à outils" accumulée en 5 ans.

J'essayais de trouver un mélange de tout ça, puis je voyais si on m'engueulait. Je n'ai jamais été engueulée. Pas de clash du début à la fin, parce qu'on gardait le contact en permanence avec tous les niveaux.

Designer non militante dans un environnement politisé

Je suis arrivée en mode : "J'y connais rien". Pas de formation politique. Je ne pouvais pas venir en mode "je vais vous expliquer la vie, je suis designer, on fait un logo et c'est bon".

J'ai d'abord écouté. Pendant un mois. Avant qu'il y ait les premières maquettes, j'ai appris comment ça fonctionne, comment les gens militent, quelles sont les valeurs du mouvement. Ce n'était pas juste moi qui proposais, c'était un travail collectif.

Leçons apprises 💪

1. Les projets persos comme porte d'entrée

En créant le Wiki Trans, je me suis ouvert une porte vers une carrière que je ne savais pas possible. Les designers peuvent faire carrière autrement que dans les startups ou les licornes, dans l'associatif, le politique, l'engagé.

2. Il y a de la vie, bordel

Contrairement à une entreprise où on court après les clients, ici les gens étaient déjà là. Ils avaient envie d'être là, ils s'étaient agglutinés volontairement autour des valeurs du mouvement. Ça change tout.

3. Rencontrer des gens vraiment différents

Dans une startup, les usagers se ressemblent. Ici : militants de tous âges, tous milieux, toutes régions. Des gens qui se sentaient impuissants et qui devenaient puissants grâce à l'accès à la plateforme. Me rendre compte que mon travail les aidait concrètement à passer à l'action, je me sentais utile.

4. Être partout où les gens parlent

Je ne peux pas être sur les plateaux télé, je ne peux pas rencontrer tous les militants. Mais je peux être partout où il y a un espace commentaire. Vidéos du directeur de campagne, conventions, réunions, Twitter... Dès qu'il y avait du temps libre à m'accorder, j'étais présente.

5. Venir avec sa boîte à outils

Il y avait des moments où "dans une heure, on a besoin de tel truc". Heureusement que j'avais accumulé 5 ans de solutions rangées dans mon placard. Avoir cette boîte à outils ne pouvait qu'être utile.

6. Le design n'est pas que pour les startups

Les projets associatifs, militants, politiques, ils attendent des designers. Les gens sont là, ils ont besoin d'outils. Il n'y a plus qu'à transformer l'essai. Le design a une fonction clé : embarquer les gens.

Impact et résultats 📊

Action Populaire a joué un rôle central dans la mobilisation de terrain durant la campagne présidentielle de 2022.

La plateforme a permis :

  • Centaines de milliers de militants coordonnés sur tout le territoire
  • Création de centaines de groupes d'action locaux par quartier, ville ou thématique
  • Organisation de milliers d'événements : tractage, collage, manifestations, débats publics
  • Centaines de retours utilisateurs quotidiens traités pour amélioration continue

Mon rôle : le chaînon entre toutes les équipes

J'étais le chaînon entre toutes les équipes : le siège, tous les militants qui font une énergie folle, et tous ces gens qui reçoivent un flyer avec "melenchon2022.fr" écrit dessus et qui vont sur le site.

Pression gigantesque de concevoir quelque chose à la hauteur des attentes. Des attentes que je me mettais moi-même en priorité.

Le projet a été couvert par de nombreux médias (BFMTV, Presse Citron, 20 Minutes) et a démontré qu'il était possible de créer une alternative crédible aux plateformes des GAFAM.

Plus qu'un simple outil technique, Action Populaire a permis de transformer des sympathisants en militants actifs en leur donnant les moyens concrets d'agir localement et collectivement. La plateforme est toujours active aujourd'hui, il y a encore du monde, c'est encore vivant.

Mais c'est toi qui as fait Action Populaire ? Mais c'est génial ! En 2017, c'était compliqué, je ne trouvais pas mes infos, je recevais des emails pendant deux ans sans pouvoir me désinscrire ! Maintenant, le bouton est super simple.

💬 Témoignages de militants sur le terrain

Les designers peuvent-ils changer le cours d'une campagne ?

Non, évidemment que non. En revanche, on peut concevoir des outils pour démultiplier le potentiel collectif, s'inscrire face au monde et créer le temps politique.

Tout le travail conçu par l'équipe programme, tout le travail des groupes d'action sur le terrain, tout le travail de Jean-Luc Mélenchon et des orateurs, je devais l'utiliser et en faire un levier. Transformer l'essai pour les gens qui accèdent au site parce qu'ils cherchent de l'information ou veulent se mettre en action.

Présentation du projet 🎥

Découvrez la présentation de ce projet lors de la conférence Ethics by Design 2022 :

Designer pour une campagne présidentielle - Agathe Mametz - Ethics by design 2022